Kontrolliste für Teilleistungen?

Alles, was den Reportdesigner und Drucken betrifft. Fehlermeldungen, Fragen, Reports

Moderatoren: Raffenberg, A. Schüller, Pfotenhauer

Björn Schnieder
Beiträge: 230
Registriert: Mittwoch 5. Dezember 2018, 11:50
Wohnort: Mülheim an der Ruhr
Schulform: Gymnasium

Kontrolliste für Teilleistungen?

Beitrag von Björn Schnieder »

Liebe Kolleginnen und Kollegen,
wir nutzen den angehängten Report, um nach dem Eintrag der Noten dem Kollegium nochmal eine Kontrollmöglichkeit zu bieten.
Nun sind auf dem Report ja ausschließlich Noten enthalten, die eingetragenen Teilleistungen der Oberstufe allerdings nicht.
Hat jemand einen Report, der sowas bietet? Es wurde im Forum mal einer gepostet (ebenfalls im Anhang), aber der wird bei mir nicht gefüllt...
Vielen Dank vorab!
Dateianhänge
Notenkontrollliste für Kurse mit Auswahl_Fehlstunden oder ohne SII.rtm
(43.51 KiB) 59-mal heruntergeladen
Notenkontrolle_OP.rtm
(53.71 KiB) 52-mal heruntergeladen
Christoph Sprung
Beiträge: 415
Registriert: Montag 3. Dezember 2018, 18:43
Schulform: WbK (a. D.)

Re: Kontrolliste für Teilleistungen?

Beitrag von Christoph Sprung »

Guten Tag Herr Schnieder,
Björn Schnieder hat geschrieben: Mittwoch 10. November 2021, 15:30 Es wurde im Forum mal einer gepostet (ebenfalls im Anhang), aber der wird bei mir nicht gefüllt...
der Report würde bei niemandem Teileistungen ausgeben; er ist wohl eher dazu gedacht, Teilleistungen händisch eizutragen. Einen funktionierenden Report, der Endnoten und Teilleistungen ausgibt, hat Herr Müller erst vor kurzem hier gepostet:

viewtopic.php?f=14&t=637&start=10
Grüße aus Bochum
Christoph Sprung
Björn Schnieder
Beiträge: 230
Registriert: Mittwoch 5. Dezember 2018, 11:50
Wohnort: Mülheim an der Ruhr
Schulform: Gymnasium

Re: Kontrolliste für Teilleistungen?

Beitrag von Björn Schnieder »

Den Report hatte ich schon entdeckt, aber er ist ja schülerbezogen und nicht lehrerbezogen. Ich hätte gerne einen Report, auf dem die einzelnen Kollegen nochmals den korrekten Eintrag ihrer Teilleistungen kontrollieren können. Das werden doch sicher etliche so handhaben, oder?
Christoph Sprung
Beiträge: 415
Registriert: Montag 3. Dezember 2018, 18:43
Schulform: WbK (a. D.)

Re: Kontrolliste für Teilleistungen?

Beitrag von Christoph Sprung »

Guten Tag Herr Schnieder,
Björn Schnieder hat geschrieben: Donnerstag 11. November 2021, 10:16 Ich hätte gerne einen Report, auf dem die einzelnen Kollegen nochmals den korrekten Eintrag ihrer Teilleistungen kontrollieren können.
Testen Sie den Report im Anhang. Leistungen und Teilleistungen (des aktuellen Schuljahres und des aktuellen Abschnittes) werden FL-weise ausgegeben. Die Ausgabe der Teilleistungen erfolgt nach der Sortierreihenfolge; den Header mit den Bezeichnungen der Teilleistungen müssen Sie ggf. anpassen.
Dateianhänge
FL_Noten_TL_Noten.rtm
(88.34 KiB) 98-mal heruntergeladen
Grüße aus Bochum
Christoph Sprung
Björn Schnieder
Beiträge: 230
Registriert: Mittwoch 5. Dezember 2018, 11:50
Wohnort: Mülheim an der Ruhr
Schulform: Gymnasium

Re: Kontrolliste für Teilleistungen?

Beitrag von Björn Schnieder »

Hallo Herr Sprung,
vielen Dank für den Report. Leider wird dieser bei mir nicht gefüllt. Es liegt sicher an Benennung der Teilleistungen in den Datenbanken, aber momentan übersteigt das noch meine Kompetenzen. Da ich das kurzfristig nicht erlerne vielleicht eine andere Frage: Wie handhaben Sie bzw. andere die Notenkontrolle der SII denn an Ihren Schulen? Wenn es einen "einfachen" Report über eingetragene Teilleistungen nicht gibt. Oder ist eine Kontrolle nicht obligatorisch?
W.Maßmann
Fachberater*in
Beiträge: 1030
Registriert: Montag 3. Dezember 2018, 18:37
Schulform: Gymnasium (a.D.)

Re: Kontrolliste für Teilleistungen?

Beitrag von W.Maßmann »

Hallo Herr Schnieder.
Da ich das kurzfristig nicht erlerne ...
So schwer ist es nicht. Die nachfolgenden Hinweise habe ich vor längerer Zeit vom Kollegen Sprung erhalten:
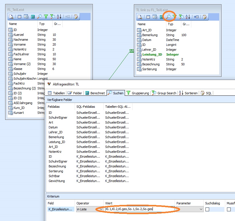
nach Öffnen des Reports im Reportdesigner klickt man oben auf Daten und im sich öffnenden Fenster auf das Lupe-Icon (roter Kreis) bei TL.
Dann kann unten das Eingabefeld unter Wert nach dem Anklicken mit den hauseigenen Bezeichnungen der Teilleistungen gefüllt werden.
Der Abschluss erfolgt weiter unten dann durch OK.

Teilleistungen_bei_eigener_Datenquelle.jpg
Teilleistungen_bei_eigener_Datenquelle.jpg (179.93 KiB) 1361 mal betrachtet
Viele Grüße aus O.-E.
Wolfgang Maßmann
Björn Schnieder
Beiträge: 230
Registriert: Mittwoch 5. Dezember 2018, 11:50
Wohnort: Mülheim an der Ruhr
Schulform: Gymnasium

Re: Kontrolliste für Teilleistungen?

Beitrag von Björn Schnieder »

Vielen Dank, das hat ja wirklich problemlos funktioniert. Wenn man weiß wie ist es nicht so schwer, wie so oft im Leben...
Ist es zufällig ähnlich einfach, dem Report beizubringen, dass er nach jeder Lehrkraft ein neues PDF anfängt und das abspeichert? Bei der Notenkontrollliste habe ich einen Report der das kann, sodass ich die Dokumente hochladen kann und den Ausdruck spare. Jedoch möchte die SL nicht ein Dokument, in dem alle Noten aller Kollegen stehen, weil das dazu verführe beim Kollegen mal "nachzusehen" wie der bewertet...
Benutzeravatar
Raffenberg
Beiträge: 2619
Registriert: Dienstag 25. September 2018, 15:22
Schulform: Gymnasium
Kontaktdaten:

Re: Kontrolliste für Teilleistungen?

Beitrag von Raffenberg »

Hallo Herr Sprung,
es bietet sich bei solchen Reports vielleicht an, einen Parameter zu erstellen und diesen mit dem Suchfeld zu verknüpfen. Auf diese Weise muss man bei Änderungen nicht im Code die Werte ändern, sondern kann sie im Parameter korrigieren.
Mit freundlichen Grüßen
Jens Raffenberg
Christoph Sprung
Beiträge: 415
Registriert: Montag 3. Dezember 2018, 18:43
Schulform: WbK (a. D.)

Re: Kontrolliste für Teilleistungen?

Beitrag von Christoph Sprung »

Hallo Herr Raffenberg,
da brauche ich Nachhilfe - hätten Sie ein Beispiel?
M. E. kommt man nicht umhin, die Bezeichnungen für die Teilleistungen einmal anzupassen, es sei denn, man lässt alle spaltenweise ausgeben (was in dem Report oben funktioniert, die Zeile im Abfrageeditor kann entfallen - es werden dann alle gefundenen Teilleistungen nebeneinander ausgegeben).
Grüße aus Bochum
Christoph Sprung
Benutzeravatar
Raffenberg
Beiträge: 2619
Registriert: Dienstag 25. September 2018, 15:22
Schulform: Gymnasium
Kontaktdaten:

Re: Kontrolliste für Teilleistungen?

Beitrag von Raffenberg »

Hallo Herr Sprung,
Sie erstellen zunächst einen neuen Parameter im Berichtsbaum (rechte Maustaste) vom Datentyp dtString. Verpassen Sie dem Parameter einen aussagekräftigen Namen.
.
1.png
1.png (102.64 KiB) 1244 mal betrachtet
.
Gehen Sie dann in den Abfrageeditor und wählen dort den Parameter aus. Änderungen im Parameterund im Abfrageeditor werden nun wechselseitig synchron gehalten. Der Nutzer kann nun aber Änderungen an den Teilleistungsbezeichnungen sofort im Berichtsbaum unter SearchExpression oder auch Value eingeben. Diese werden dann auch dauerhaft mitgespeichert. Anbei ihr Bericht, bei dem ich das umgesetzt habe.
.
2.png
2.png (152.31 KiB) 1244 mal betrachtet
.
Ich finde, dass man damit die Handhabung ein klein wenig benutzerfreundlicher gestalten kann. Für den Eigenbedarf ist das sicherlich nicht zwingend nötig.
.
FL_Noten_TL_Noten.rtm
(88.82 KiB) 80-mal heruntergeladen
Mit freundlichen Grüßen
Jens Raffenberg
Antworten